1 Introdução
Este artigo, sistematiza parte das atividades que o grupo de pesquisa Práticas Pedagógicas orientadas pela Teoria Histórico-Cultural (PPTHC) da Universidade Federal de Lavras (UFLA) vêm realizando desde 2007.
O intuito desse texto é tratar da organização do ensino, um dos aspectos centrais da atividade de ensino do professor de matemática, a partir da forma como o professor concebe o conhecimento matemático e do tipo de ressignificação que este conhecimento pode alcançar. Propõe-se uma discussão de cunho filosófico acerca da epistemologia do conhecimento, por meio da unidade dialética lógico-histórico como metodologia para se investigar a essência dos conceitos matemáticos.
Partiu-se do pressuposto de que a principal função da escola é fazer com que os estudantes desenvolvam o pensamento teórico, tomando como ponto de partida o pensamento empírico (DAVYDOV, 1982). Embora pareça simples, boa parte da complexidade da aprendizagem escolar em matemática reside no movimento entre essas formas de pensamento. Nesse movimento, está a compreensão de que o desenvolvimento do pensamento ocorre por meio da atividade humana, realizada no âmbito das práticas sociais que são, historicamente, constituídas e apropriadas pelo ser humano e é por meio da filosofia materialista, do materialismo dialético, que se busca compreender como são forjados os conceitos, os conhecimentos científicos socialmente validados.
Para melhor situar o leitor a respeito das concepções que permeiam este artigo, tem-se como ponto de partida à concepção de história em Marx, bem como de dialética materialista, como essência da atividade humana, para então tratar de uma dimensão específica que é a atividade de ensino.
O materialismo histórico dialético é entendido como um dispositivo/método de compreensão/apreensão da realidade, a partir do qual se estabelece uma forma de ação ou de transformação dessa realidade, o que implica em uma transformação do próprio sujeito. Isto se configura por meio de um movimento cíclico de produção de conhecimento e de constituição do ser humano ou da natureza do ser humano por meio da lógica dialética.
Focalizando os constructos teóricos em destaque no mapa conceitual da Figura 1, observa-se que o materialismo histórico dialético estabelece uma compreensão de história - de história das ciências para o contexto deste artigo - que se contrapõe a uma visão teleológica da história, na qual está incutida a ideia de que a história tenha começo meio e fim; ou de uma visão de história organizada por meio de grandes fatos ou grandes nomes, muitas vezes pautada em uma linearidade cronológica em que, supostamente, se deu a sistematização de certos conhecimentos científicos, produzindo narrativas que muitas vezes não se sustentam pelos fatos ou pela falta de evidências. Essas concepções trazem consigo uma percepção limitada, idealizada e, às vezes, distorcida da realidade, pois são excluídos aspectos que demonstram toda a condição humana ou da atividade humana na constituição da sua própria história. Perde-se o aspecto mais rico da história que é o movimento das ideias no processo de elaboração do conhecimento.
A compreensão de história que é compartilhada neste artigo e a partir da qual procurou-se olhar para o conhecimento matemático, advém da ideia de que os seres humanos são autores da sua própria história, isto é, de que a história é constituída pela atividade humana compreendida na sua essência a partir da categoria trabalho. Esta noção coloca a dialética materialista como motor da história, uma vez que a atividade humana, em essência, é dada pela unidade dialética pensamento e ação, dito de outra forma, pela práxis.
Portanto, se a história é uma produção essencialmente humana, então o conhecimento também é uma produção humana. Parece simples e trivial esta afirmação, mas ela é extremamente densa e profunda, pois pode trazer implicações no modo como se concebe o conhecimento e, por consequência, a ciência. Segundo Caraça (1984, p. XIII - grifos do autor):
a ciência pode ser encarada sob dois aspectos diferentes. Ou se olha para ela tal como vem exposta nos livros de ensino, como coisa criada, e o aspecto é de um todo harmonioso, onde os capítulos se encadeiam em ordem, sem contradições. Ou se procura acompanhá-la no seu desenvolvimento progressivo, assistir a maneira como foi sendo elaborada, e o aspecto é totalmente diferente - descobrem-se hesitações, dúvidas, contradições, que só um longo trabalho de reflexão e apuramento consegue eliminar, para que logo surjam outras hesitações, outras dúvidas, outras contradições.
Nesta segunda visão de ciência, compartilhada pelos membros do PPTCH, é que reside à essência do conhecimento humano, o que desvela a percepção de que não se trata de um produto da metafísica, ou que se restrinja a um conjunto de poucas mentes consideradas privilegiadas. Deste modo,
descobre-se ainda qualquer coisa mais importante e mais interessante: - no primeiro aspecto, a Ciência parece bastar-se a si própria, a formação dos conceitos e das teorias parece obedecer só as necessidades interiores; no segundo, pelo contrário, vê-se toda a influência que o ambiente da vida social exerce sobre a criação da Ciência. (CARAÇA, 1984, p. XIII - grifos do autor).
Percebe-se aqui a necessidade (e o motivo) como um elemento desencadeador da atividade humana (LEONTIEV, 2021). Entretanto, este movimento, ao mesmo tempo em que busca atender a uma necessidade, o que se traduz na busca de uma solução satisfatória para um determinado problema, gera outras necessidades que, por sua vez, podem gerar novas necessidades. Esse movimento, que caracteriza o conhecimento, é desenvolvido ao longo da história da humanidade e:
a ciência, encarada assim, aparece-nos como um organismo vivo, impregnada de condição humana, com suas forças e suas fraquezas e subordinada as grandes necessidades do homem na sua luta pelo entendimento e pela libertação; aparece-nos enfim, como um grande capítulo da vida humana social. (CARAÇA, 1984, p. XIII - grifos do autor).
Assim, conceber o conhecimento como uma construção humana permite uma mudança na abordagem dos conceitos científicos na escola, podendo fazer com que os estudantes vivenciem, na sala de aula, aspectos ou condições da realidade objetiva que os permitam se reconhecer como protagonistas no desenvolvimento de sua própria aprendizagem e se reconhecer como sujeitos pertencentes a esta realidade, com condições de nela interagir e poder intervir. Nesse sentido, é possível “destituir-se de explicações mágicas ou místicas como as que são caracterizadas pelo senso religioso, ou as do senso comum” (CUNHA, 2008, p. 4), bem como superar os mitos gerados entorno das ciências, em especial a respeito da Matemática.
Há certo consenso na sociedade de que a aprendizagem e generalização dos conceitos matemáticos é muito difícil. A falta de reflexão sobre esse aspecto, reforçada por uma prática pedagógica não dialogada e pautada no paradigma da repetição, dá vida a um dos mitos mais prejudiciais ao desenvolvimento e compreensão da Matemática, o mito de que aprender Matemática é para poucos, de que apenas algumas pessoas têm e terão o privilégio de compreender os seus fundamentos. Em geral, a preocupação reside em:
como ensinar e o como aprender matemática, porém, não proporcionamos momentos de reflexões, a partir de vivências e análises de atividades de ensino, pelas quais estudantes e professores possam pensar sobre as diversas concepções de mundo que interferem no nosso modo de conceber a matemática. Não falamos da vida a partir dos conteúdos matemáticos e ignoramos a vida que pulsa nos conceitos matemáticos que ensinamos. Esquece-se que por trás de toda representação lógica matemática, há uma história. Há vida a pulsar. Há o humano. Há o movimento da palavra, da figura e do número. (SOUSA, 2004, p. 4-5).
A partir da categoria trabalho buscou-se a essência da atividade humana, proferida pela unidade dialética práxis. Leontiev (2021) nos ajuda compreender que a atividade humana, generalizada em termos da práxis, pode ser categorizada, no contexto de ensino, em duas atividades centrais: a atividade de ensino, aquela realizada pelo professor; e a atividade de estudos ou de aprendizagem, que é própria do estudante.
Uma vez que ambas as atividades estão orientadas para o mesmo objeto, os conceitos científicos, no nosso caso os conceitos matemáticos, cabe observar que a relação estabelecida com este objeto é diferente nas duas atividades. Na atividade de ensino a apreensão dos conceitos por parte do professor deve ajudar a constituir a sua intencionalidade pedagógica que será orientadora da intervenção pedagógica.
Logo, para entender o objeto central dessas duas atividades, ou seja, para entender como o conhecimento humano se constitui ao longo da história, é que o PPTHC/UFLA utiliza como metodologia a unidade dialética lógico-histórico que, por consequência, também pode ser uma metodologia para compreensão do movimento do pensamento humano, da atividade humana no processo na constituição dos conceitos científicos.
2 A organização do ensino em matemática
A organização do ensino é o foco da atividade pedagógica do professor para viabilizar o desenvolvimento da atividade psíquica. Esta forma peculiar de atividade, por sua vez, é um produto e um derivado da vida material, da vida externa, que se transforma em atividade da consciência (LEONTIEV, 2004; 2021).
O desenvolvimento psíquico humano, incluindo as funções psíquicas superiores, se realiza no processo de apropriação da cultura mediante a interação e comunicação com outras pessoas, isto é, ocorre pela atividade externa (interpessoal) que se estabelece por um condicionamento histórico-cultural, para então ser internalizada pela atividade individual do sujeito, regulada pela consciência. Sob a mediação da linguagem, há o processo de internalização, em que os signos são produzidos ou apropriados em processos de significação (VIGOTSKI, 2009). Essa significação pode ocorrer de forma mais intensa quando o objeto da atividade de aprendizagem é situado histórica e culturalmente.
Segundo Leontiev (2021), a atividade humana é objetal, pois está sempre orientada para um objeto. No caso da atividade de ensino e de aprendizagem em Matemática o objeto é um conceito que se deseja desenvolver fazendo uma transição do pensamento empírico para o teórico.
O professor está em atividade pedagógica, orientada por uma perspectiva histórico-cultural, quando busca construir uma compreensão das estruturas internas de um conceito de modo a orientar a sua intencionalidade na elaboração e desenvolvimento (e na mobilização dos elementos de mediação) da sua atividade de ensino que, quando é apropriada pelo estudante, se torna uma atividade de aprendizagem.
Entende-se, a partir de algumas pesquisas desenvolvidas no Grupo de Pesquisa PPTHC (SANTOS, 2018; PEREIRA, 2021; TEIXEIRA, 2022; SOUZA, 2022), que esta apropriação do estudante depende das necessidades e motivos que foram sendo gerados pela intencionalidade e pelos elementos de mediação mobilizados na prática pedagógica, a partir da atividade de ensino planejada.
Na introdução do conceito de atividade, alguns de seus elementos já foram apresentados como as ideias de necessidade e motivo. Para Leontiev (2021), a esses elementos somam-se: tarefas, ações e operações. Entretanto, Davidov (1999) amplia esse entendimento ao acrescentar um elemento substancial, o desejo. Necessidade e desejo passam a compor a base sobre a qual a emoções são mobilizadas e podem ser compreendidos como elementos nucleares da atividade. Há assim, uma reconfiguração desses elementos, passando-se a considerar: desejos, necessidades, emoções, tarefas, ações, motivos para as ações, meios usados para as ações, estratégias.

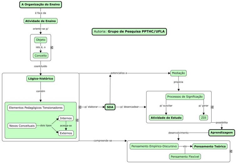
Fonte: Grupo de Pesquisa PPTHC/UFLA
Figura 2 - A organização do ensino em uma perspectiva histórico-cultural
O mapa conceitual da Figura 2 trata do modo como o grupo de pesquisa PPTHC/UFLA vem se apropriando dos constructos do materialismo histórico dialético e da teoria histórico-cultural da atividade para pensar a organização de ensino que, por sua vez, é o foco da atividade de ensino do professor (ou, dito de outra forma, na atividade de ensino do professor se tem como foco a organização do ensino) e tal atividade orienta-se para um objeto - o conjunto de conceitos próprios da área de estudos ou da área de atuação deste professor.
Nesse sentido, torna-se extremamente relevante pensar a respeito da forma como o professor concebe o objeto da sua atividade de ensino, ou seja, como o professor concebe o conhecimento matemático. Alguns questionamentos são importantes para esta compreensão: O que é matemática? Como se faz matemática? Como ensinar matemática? Essas são questões centrais que precisam ser bem trabalhadas no processo de formação do professor em matemática, pois entende-se que a forma como o professor concebe a matemática tem implicações diretas na sua atividade de ensino.
Os aspectos envolvidos nesses questionamentos e na forma de um professor conceber a matemática tem correlação estreita com a contraposição entre lógica formal e a lógica dialética, destacada por Kopnin (1978). O pensamento teórico pautado estritamente pela lógica formal, como é em geral estabelecido nos cursos de formação de professores de matemática, dificulta que os sujeitos acessem a essência dos conhecimentos específicos trabalhados em sua formação. A lógica formal leva em consideração apenas as leis estabelecidas após um longo processo de elaboração conceitual pelo ser humano. Por outro lado, se os conhecimentos forem acessados por meio da lógica dialética há de se perceber os processos de significação estabelecidos para se pensar o conceito.
A força dialética enquanto lógica era em sua capacidade de relacionar a objetividade do conteúdo dos conceitos e teorias da ciência com a mutualidade, instabilidade. Além disso, a dialética demonstra que fora do desenvolvimento é impossível a obtenção da verdade objetiva. A ciência contemporânea necessita de uma lógica que revele as leis do conhecimento enquanto processo de conhecimento do objeto pelo pensamento. (KOPNIN, 1978, p. 82)
Portanto, para uma efetiva apropriação do objeto, é preciso revelar a sua essência. Para tanto, é necessário considerar o processo histórico real do desenvolvimento do objeto, a partir da sua forma mais maduro (como ponto de partida e de chegada), para então constituir a marcha das ideias, procurando abrangê-lo ao estudar todos os seus aspectos. O que viabiliza este movimento de busca pela essência do objeto é a lógica dialética que exige que este seja tomado em seu desenvolvimento, em seu "automovimento", em mudança (KOPNIN, 1978).
Por isso, do ponto de vista da didática, considera-se fundamental o conhecimento lógico-histórico dos conceitos para orientar a prática docente e desenvolver a aprendizagem, pois:
o lógico reflete não só a história do próprio objeto como também a história do seu conhecimento. Daí a unidade entre o lógico e o histórico, ser premissa necessária para a compreensão do processo de movimento do pensamento, da criação da teoria científica. À base do conhecimento dialético do histórico e do lógico resolve-se o problema da correlação entre o pensamento individual e o social; em seu desenvolvimento intelectual individual o homem repete em forma resumida toda a história do pensamento humano. A unidade entre o lógico e o histórico é premissa metodológica indispensável na solução de problemas de inter-relação do conhecimento e da estrutura do objeto e conhecimento da história de seu desenvolvimento. (KOPNIN, 1978, p. 186).
Por histórico subentende-se o processo de elaboração e transformação do objeto, as etapas que compreendem o seu surgimento e desenvolvimento. Assim, o pensamento se constitui pelo reflexo do histórico e “visa à reprodução do processo histórico real em toda a sua objetividade, complexidade e contrariedade” (KOPNIN, 1978, p. 183). Por outro lado, “o lógico é o meio através do qual o pensamento realiza essa tarefa, (...) é o reflexo do histórico em forma teórica, (...) é a reprodução da essência do objeto e da história do seu desenvolvimento no sistema de abstrações” (KOPNIN, 1978, p. 183). A implicação disso é que o histórico antecede ao lógico, pois o lógico é produto da síntese obtida como reflexo dos principais períodos da história.
Ao analisar a História das Ciências percebe-se que os conceitos matemáticos surgiram e se desenvolveram em diferentes épocas e foram pensados por diferentes grupos sociais, a partir de necessidades práticas ou culturais ou ainda devido a curiosidade humana. Portanto, todos os conceitos têm uma história, a história da sua formação.
Esses conceitos não nascem prontos, estruturados e muito menos formalizados. Existe por trás do lógico um desenvolvimento histórico, ao longo do qual esses conceitos foram se concretizando, e, dessa maneira, formando os conhecimentos adquiridos pela humanidade até então.
Sousa (2004) afirma que não há como separar o desenvolvimento lógico do histórico de um conceito, uma vez que eles evoluem juntos e interdependentes. A esse movimento de elaboração dos conceitos, através do raciocínio, denomina-se de lógico-histórico do conceito e:
entender o lógico-histórico da vida significa entender a relação existente entre a mutabilidade e a imutabilidade das coisas, a relatividade existente entre o pensamento humano e a realidade da vida, bem como compreender que tanto o lógico como o histórico da vida estão inseridos na lei universal, que é o movimento. (SOUSA, 2004, p. 52).
Ao perceber esse desenvolvimento lógico-histórico, é possível comparar a apropriação de um conceito ao seu movimento de constituir-se teoricamente. Esse encadeamento não se dá de forma simples, pois surge aí um caminho em que se pode encontrar os incômodos, dúvidas, hesitações, incertezas e impasses. Isto encoraja uma busca pelo desenvolvimento dos conceitos em resposta às necessidades ou incômodos, proporcionando assim, que hajam novas proposições à cerca da realidade objetiva, fazendo com que os conceitos sejam (re)elaborados, estruturados, adaptados para que se possa obter uma efetiva apropriação teórica.
Na abordagem lógico-histórica, o enfoque histórico é compreendido como processo de desenvolvimento do objeto, onde estão contidos os seus nexos (externos e internos). Segundo Moretti (2007, p. 98) “o aspecto histórico assim entendido revela elementos essenciais para o conhecimento do objeto” entendendo-se que, quando o raciocínio humano se apropria desses elementos, tem-se a organização do lógico. Esta percepção pedagógica do conhecimento possibilita uma aproximação mais efetiva do sujeito com os conceitos.
Nesse sentido, procura-se gerar essas necessidades por meio do que Lanner de Moura (2003) define como elementos pedagógicos tensionadores, lembrando que a interação com o conceito é que pode gerar novas necessidades. Ao estudar o movimento lógico-histórico de criação/desenvolvimento de um conceito na história da humanidade/ciência/matemática procura-se identificar seus os nexos conceituais e os elementos tensionadores, por estes serem fatores determinantes para se estabelecer uma relação subjetiva do sujeito com o objeto da atividade (o conceito). Tais fatores se traduzem, na apropriação feita pelos autores envolvidos na produção deste artigo, bem como os demais membros do grupo de pesquisa PPTHC/UFLA, em Situações Desencadeadoras de Aprendizagem (SDA)4, análogas ou correlatas àquelas situações ocorridas no processo de desenvolvimento lógico-histórico do conceito em estudo. Segundo Moura at al (2010, p. 223), uma SDA:
deve contemplar a gênese do conceito, ou seja, a sua essência; ela deve explicitar a necessidade que levou a humanidade à construção do referido conceito, como foram aparecendo os problemas e as necessidades humanas em determinada atividade e como os homens foram elaborando as soluções ou sínteses no seu movimento lógico-histórico.
O conceito é tanto um ponto de partida quanto um ponto de chegada da atividade e fator de mediação para desenvolvimento do pensamento teórico dos estudantes, partindo-se do pensamento empírico construído acerca do objeto.
Tais elementos pedagógicos tensionadores podem ser localizados em contextos históricos bem específicos, às vezes difíceis de delimitar, mas que se é possível identificar situações e/ou problemas que são orientadores da atividade humana no desenvolvimento do conhecimento. Como exemplo pode-se mencionar: o problema da contagem; o problema da medida; a compreensão da ideia de movimento; a análise de paradoxos; a astronomia como uma necessidade ou como algo que suscita necessidades; problemas de cunho teórico como aqueles que apresentam uma necessidade de compatibilidade lógica, dentre outros. Além disso, há também uma das leis fundamentais do materialismo histórico dialético, acionada inúmeras vezes por Caraça (1984), a negação da negação - que consiste em um elemento pedagógico tensionador derivado de alguma inconsistência percebida no processo de formulação de um conceito que permite a ampliação do conceito por meio da superação da inconsistência apresentada. Para Caraça (1984, p. 38), trata-se de uma operação mental criadora de generalizações, que é compreendida pelas seguintes etapas: "1º - reconhecimento da existência de uma dificuldade; 2º - determinação do ponto nevrálgico onde essa dificuldade reside uma negação; 3º - negação dessa negação". Isto é, "uma generalização passa a sempre, por consequência, pelo ponto fraco duma construção, e o modo de passagem é a negação da negação; tudo está em determinar e isolar, com cuidado, esse ponto fraco" (CARAÇA, 1984, p. 18).
Segundo Caraça (1984), existem também dois princípios fundamentais para corroborar com este processo: o da extensão e o da economia. O primeiro princípio, pelo qual o ser humano tem a tendência de “generalizar e entender todas as aquisições do seu pensamento, seja qual for o caminho pelo qual essas aquisições se obtêm, e a procurar o maior rendimento possível dessas generalizações pela exploração metódica de todas as suas consequências” (p. 10), é chamado de princípio da extensão. O segundo princípio, que assegura após a criação de um novo campo numérico, por exemplo, o uso das mesmas operações já usadas em campos conceituais anteriores, às operações e propriedades já existentes, é chamado de princípio da economia. Segundo este último princípio, na criação de um novo campo numérico, por mais que se tenha que adaptar algumas propriedades, é preciso que se “economize” no que diz respeito ao que já se tem estabelecido.
Além de identificar os elementos pedagógicos tensionadores e considerar os princípios estabelecidos no movimento de criação dos conceitos, o estudo lógico- histórico dos conceitos matemáticos visa identificar seus nexos conceituais. Os nexos conceituais se constituem em um conjunto de conceitos cuja síntese é o conceito em estudo. Neles observa-se os aspectos mais internos do conceito, é a sustentação fundamentadora dos conceitos que foram se desenvolvendo em um trajeto histórico e sob um desencadeamento lógico até chegar a uma definição formal.
Sousa (2004) classifica os nexos conceituais em externos e internos. A autora afirma que “os nexos externos não deixam de ser uma linguagem de comunicação do conceito apresentada em seu estado formal, mas que não necessariamente denotam sua história” (SOUSA, 2004, p. 61).
A autora alerta que os nexos externos “dão pouca mobilidade ao sujeito para se apropriar do conceito” e que “ensinar a partir dos nexos externos, traz resultados parciais ao aluno. Os prejuízos podem ser comprovados não só na falta da subjetividade do sujeito como também na formação do pensamento teórico. O pensamento teórico generaliza o conceito” (SOUSA, 2004, p. 62).
Para Sousa (2004, p. 61), os nexos conceituais internos, ou simplesmente ditos nexos conceituais, fundamentam os conceitos, pois “contém a lógica, a história, as abstrações, as formalizações do pensar humano no processo de constituir-se human o pelo conhecimento”. Os nexos internos do conceito potencializam mais o desenvolvimento da aprendizagem do que os nexos externos.
Os nexos conceituais podem ser compreendidos como os elementos que constituem a rede de ideias atuantes nas formas de pensar um conceito, que não coincidem, necessariamente, com as diferentes linguagens do conceito.
Ao analisar um conceito, não se pode imaginá-lo apenas na presença física do objeto, em que a essência do conceito não está em poder controlar o objeto, mas sim, na concepção daquilo que ele traz consigo, dos aspectos internos próprios do conceito, ou seja, os seus nexos conceituais.
Ao retomar o mapa conceitual da Figura 2, observa-se que até o momento procurou-se explicitar os construtos teóricos que permitem compreender o objeto da atividade de ensino na sua essência (os conceitos matemáticos). A partir da compreensão lógica-histórica do objeto da atividade de ensino, se busca elementos para constituição da intencionalidade pedagógica para orientar o planejamento das intervenções pedagógicas desenvolvidas no âmbito das pesquisas realizadas pelo grupo de pesquisa PPTHC/UFLA, especialmente na elaboração de situações de aprendizagem que possam desencadear processos de significação na tentativa de suscitar a atividade de estudos e gerar Zonas de Desenvolvimento Iminente (ZDI).
Assim, o foco do grupo de pesquisa é o desenvolvimento do pensamento dos estudantes, ou seja, de suas funções psíquicas superiores, o que, para Vigotski (2009), ocorre a partir de dois principais estados: o do desenvolvimento atual (real) e o do desenvolvimento potencial. O desenvolvimento real caracteriza-se pela independência do sujeito, revela-se nas tarefas em que o ser realiza sem o auxílio de uma outra pessoa mais capaz, ou de outro tipo de mediação. Por sua vez, o desenvolvimento potencial descreve as tarefas que a criança realiza junto a um adulto ou um colega que já se apropriou dos conceitos necessários para a realização da tarefa. Dessa forma, há a fase em que a criança necessita de ajuda de outro indivíduo e outra que ela tem (ou há uma possibilidade de ter) uma autonomia sobre a tarefa;
[...] podemos afirmar que, ao realizarmos juntos uma tarefa, com uma criança ou um adolescente, ou adulto, há uma possibilidade de, em algum momento no futuro, ele fazer independentemente o que fazia com a nossa ajuda. Ou seja, aquilo que fazíamos juntos estará na iminência de fazerem de forma autônoma. A atividade coletiva colaborativa (com colegas ou outras pessoas) cria condições para essa possibilidade. (PRESTES, 2013, p. 299).
A distância entre essas duas fases de desenvolvimento foi descrita por Vigotski como Zonas de Desenvolvimento Iminente (ZDI), também vista em algumas bibliografias como Zonas de Desenvolvimento Proximal (ZDP)5 ou Zonas de Desenvolvimento Imediato6.
É apoiando-se no conceito de Zona Blijaichego Razvitia que Vigotski diz que é preciso estudar as possibilidades da criança e não o que ela já tem ou sabe (nível real), pois, investigando o que faz de forma autônoma, estamos estudando o desenvolvimento do ontem, aquilo que a criança ou a pessoa já tem ou sabe. Então, ele introduz o conceito de Zona Blijaichego Razvitia, afirmando que a atividade colaborativa pode criar essa zona que põe em movimento uma série de processos internos de desenvolvimento que são possíveis na esfera de relação com outras pessoas, mas que, ao percorrerem essa marcha orientada para o sentido interno, tornam-se patrimônio da criança. Isso não quer dizer que Vigotski vê o desenvolvimento apenas como maturação, ou que valoriza somente o ponto de chegada da criança. Ao contrário, seu desenvolvimento é uma possibilidade, então é imprevisível e não obrigatório; uma vez desencadeado, pode mudar de rumo e depende de múltiplos aspectos. (PRESTES, 2013, p. 300).
Isso posto, na escola o professor é quem tem a responsabilidade de criar Zonas de Possibilidades ou ZDI, devido ao seu papel em sala de aula. A possibilidade de criação da ZDI acontece por meio de SDA, por serem situações intencionalmente concebidas a colocar o estudante em Atividade de Estudo. Em vista disso, considera-se que a atividade do professor deve ser intencionalmente dirigida para a criação da ZDI, e esta pode ser vista como o momento ativo de apreensão dos conceitos pelos estudantes.
Portanto, a compreensão do lógico-histórico do objeto da atividade potencializa a mediação pedagógica que propicia o desencadeamento dos processos de significação que, por sua vez, podem suscitar a atividade de estudo e geram as ZDI; e, esses elementos, por sua vez, possibilitam a aprendizagem que leva ao desenvolvimento do pensamento. O desenvolvimento do pensamento está compreendido no movimento lógico-histórico estabelecido na constituição dos conceitos.
3 Considerações finais: o movimento do pensamento no processo de constituir-se teórico
Há, portanto, o desenvolvimento pleno do pensamento humano quando se parte do pensamento empírico para se tentar acessar o teórico. O pensamento empírico advém da experiência nas relações cotidianas e apresenta uma característica utilitária da realidade, muitas vezes embasada em uma solução provisória e improvisada de situações-problema da realidade imediata, isto é, seus pressupostos estão localizados no senso comum. Nesse sentido, Davidov (1988, p. 68) considera que “o esquema lógico formal integrador do conceito afeta a generalização e abstração quando formado só de propriedades extrínsecas observáveis, sensorialmente dadas de objetos singulares”.
Por outro lado, a formação do pensamento teórico está associada à apropriação de conhecimentos científicos, que são construídos nas atividades realizadas dentro de um processo de constituição histórico de um conceito, estabelecido pelas necessidades histórico-culturais das civilizações das quais estes são provenientes.
No movimento histórico de elaboração do conhecimento científico é possível compreender a estrutura do pensamento teórico e os elementos que o constituem, fatores primordiais para a orientação da intencionalidade docente ao se trabalhar com está perspectiva de aprendizagem.
O ensino escolar deve ser orientado a desenvolver nos estudantes o pensamento teórico, caracterizado pela reprodução mental das múltiplas relações que constituem um conceito ou objeto de aprendizagem.
As práticas pedagógicas restritas a reprodução do pensamento empírico, de acordo com Davidov (1988), não favorece aos estudantes o desenvolvimento do pensamento teórico. A principal consequência desse tipo de postura é a dificuldade que os estudantes apresentam para compreender os conhecimentos teóricos.
Para Sousa (2004), algumas das principais dificuldades apresentadas pelos estudantes, em relação ao entendimento de alguns conceitos, acontecem devido à conjuntura de que existe um vazio entre as formas de pensamento, isto é, entre o pensamento empírico-discursivo e o teórico. Geralmente, esta transição tende a ocorrer de forma brusca, pois os conceitos são apresentados na sua formulação final, carregando implicitamente toda uma síntese histórica, e os estudantes tem dificuldade em compreender o que o professor está ensinando porque não consegue perceber os nexos que estruturam o conceito e porque também ainda conservam uma forma pensamento (empírico) contraditória a construção do conhecimento teórico.
Kopnin (1978, p. 24) faz a ressalva de que “a passagem do nível empírico ao teórico não é uma simples transferência de conhecimento da linguagem cotidiana para a científica, mas uma mudança de conteúdo e forma do conhecimento”, pois, segundo Davydov (1982, p. 154), “enquanto o pensamento empírico compara, classifica, cataloga objetos e fenômenos por meio de abstrações dos seus aspectos externos, o pensamento teórico revela suas leis de movimento, no processo de análise e síntese de suas relações no sistema integral”.
No entendimento de Sousa (2004), não se pode considerar apenas as partes formais dos pensamentos empírico-discursivo e teórico, mas é necessário levar em conta todo o processo de desenvolvimento lógico-histórico dos conceitos, do movimento elaborado nas abstrações desta trajetória, no processo dialético de constituir-se teórico, uma vez que o conhecimento científico tem como uma de suas características ser provisório e ser fruto de uma convenção social e histórica.










texto em 




