Serviços Personalizados
Journal
Artigo
Compartilhar
Obutchénie. Revista de Didática e Psicologia Pedagógica
versão On-line ISSN 2526-7647
Obutchénie: R. de Didat. e Psic. Pedag. vol.8 Uberlândia 2024 Epub 10-Jun-2025
https://doi.org/10.14393/obv8.e2024-20
Dossier
The organization of mathematics teaching from a historical-cultural perspective: considerations about the object of teaching activity for the development of theoretical thinking1
2 Professor and Researcher at the Department of Education in Physical Sciences and Mathematics of the Institute of Exact and Technological Sciences at the Federal University of Lavras. Leader of the Research Group on Pedagogical Practices guided by Historical-Cultural Theory (PPTHC)
3 Graduate of the Professional Master's course in the Graduate Program in Science Teaching and Mathematics Education at the Department of Education in Physical Sciences and Mathematics of the Institute of Exact and Technological Sciences at the Federal University of Lavras
4 Professor of Brazilian Sign Language (Libras) at the Federal University of Recôncavo da Bahia
This article systematizes a portion of the activities conducted by the Research Group on Pedagogical Practices guided by the Historical-Cultural Theory (PPTHC) at the Federal University of Lavras (UFLA) since 2007. Through the logical- historical analysis of the object of teaching activity, the aim is to identify elements that underpin the teacher's intentionality and enhance the mobilization of mediation elements to guide the planning of pedagogical interventions developed within the research conducted by the group. This is particularly evident in the creation of learning situations designed to trigger processes of meaning-making, aiming to stimulate study activity and.create Zones of Possibilities that can facilitate learning, leading to the development of thought, reflecting the logical-historical movement established in the constitution of concepts.
Keywords: Teaching Activity; Study Activity; Logical-historical; Empirical Thinking; Theoretical Thinking
Este artigo sistematiza uma parcela das atividades conduzidas pelo Grupo de Pesquisa em Práticas Pedagógicas orientadas pela Teoria Histórico-Cultural (PPTHC) da Universidade Federal de Lavras (UFLA), desde 2007. A partir da análise lógico-histórica do objeto da atividade de ensino, busca-se identificar elementos que fundamentem a intencionalidade do professor e potencializam a mobilização de elementos de mediação para orientar o planejamento das intervenções pedagógicas desenvolvidas no âmbito das pesquisas realizadas pelo grupo. Isso se manifesta especialmente na elaboração de situações de aprendizagem destinadas a desencadear processos de significação, visando suscitar a atividade de estudo ecriar Zonas de possibilidades, que possam viabilizar a aprendizagem que, por sua vez, conduz ao desenvolvimento do pensamento, reflexo do movimento lógico- histórico estabelecido na constituição dos conceitos.
Palavras-Chave: Atividade de Ensino; Atividade de Estudos; Lógico-histórico; Pensamento Empírico; Pensamento Teórico
Este artículo sistematiza una parte de las actividades conducidas por el Grupo de Investigación en Prácticas Pedagógicas orientadas por la Teoría Histórico-Cultural (PPTHC) de la Universidad Federal de Lavras (UFLA), desde 2007. A partir del análisis lógico-histórico del objeto de la actividad de enseñanza, se busca identificar elementos que fundamenten la intencionalidad del profesor y potencializan la movilización de elementos de mediación para orientar la planificación de las intervenciones pedagógicas desarrolladas en el ámbito de las investigaciones realizadas por el grupo. Esto se manifiesta especialmente en la elaboración de situaciones de aprendizaje destinadas a desencadenar procesos de significación, con el objetivo de estimular la actividad de estudio y crear Zonas de posibilidades, que puedan viabilizar el aprendizaje que, a su vez, conduce al desarrollo del pensamiento, reflejo del movimiento lógico-histórico establecido en la constitución de los conceptos.
Palabras clave: Actividad de Enseñanza; Actividad de Estudios; Lógico-histórico; Pensamiento Empírico; Pensamiento Teórico
1 Introduction
This article systematizes part of the activities that the research group on Práticas Pedagógicas orientadas pela Teoria Histórico-Cultural - Pedagogical Practices guided by the Historical-Cultural Theory-(PPTHC) at the Federal University of Lavras (UFLA) has been conducting since 2007. The purpose of this text is to address the organization of teaching, one of the central aspects of the mathematics teacher's teaching activity, based on how the teacher conceives mathematical knowledge and the type of re-signification this knowledge can achieve. It proposes a philosophical discussion about the epistemology of knowledge through the dialectical unit of logical-historical as a methodology to investigate the essence of mathematical concepts.
It is assumed that the main function of the school is to make students develop theoretical thinking starting from empirical thinking (DAVYDOV, 1982). Although it seems simple, much of the complexity of school learning in mathematics lies in the movement between these forms of thinking. This movement includes understanding that the development of thought occurs through human activity within the scope of social practices that are historically constituted and appropriated by humans. It is through the materialist philosophy of dialectical materialism that we seek to understand how concepts and scientifically validated knowledge are forged.
To better situate the reader regarding the concepts that permeate this article, we start with Marx's conception of history and materialist dialectics as the essence of human activity, then move on to address a specific dimension: teaching activity.
Dialectical historical materialism is understood as a device/method for understanding/apprehending reality from which a form of action or transformation of this reality is established, implying a transformation of the subject itself. This is configured through a cyclical movement of knowledge production and constitution of the human being or the nature of the human being through dialectical logic.
Focusing on the theoretical constructs highlighted in the conceptual map of Figure 1, it is observed that dialectical historical materialism establishes an understanding of history-of the history of sciences for the context of this article-that contrasts with a teleological view of history, which is often organized through great events or great names and is often based on a chronological linearity that supposedly systematized certain scientific knowledge, producing narratives that are not sustained by facts or lack of evidence. These conceptions bring a limited, idealized, and sometimes
distorted perception of reality, as aspects demonstrating the full human condition or human activity in constituting their own history are excluded. The richest aspect of history, the movement of ideas in the knowledge elaboration process, is lost.
The understanding of history shared in this article stems from the idea that human beings are authors of their own history, that history is constituted by human activity, understood in its essence from the category of work. This notion places materialist dialectics as the engine of history since human activity in essence is given by the dialectical unity of thought and action, or praxis.
Therefore, if history is essentially a human production, then knowledge is also a human production. This seemingly simple and trivial assertion is extremely dense and profound as it can bring implications in how knowledge and consequently science are conceived. According to Caraça (1984, p. XIII - author's emphasis):
science can be viewed in two different aspects. It is looked at as it is exposed in textbooks, as something created, appearing as a harmonious whole where chapters are linked in order without contradictions. Or it is followed in its progressive development, witnessing the way it was elaborated, and the aspect is completely different - hesitations, doubts, contradictions are discovered, which only long reflection and refinement work can eliminate, so that soon other hesitations, other doubts, other contradictions arise.
In this second view of science shared by the PPTHC members lies the essence of human knowledge, which reveals the perception that it is not a product of metaphysics or restricted to a set of few privileged minds. Thus:
something more important and more interesting is discovered: - in the first aspect, Science seems self-sufficient, the formation of concepts and theories seems to obey only internal necessities; in the second, on the contrary, one sees all the influence that the social life environment exerts on the creation of Science. (CARAÇA 1984, p. XIII - author's emphasis). Here, the need (and the reason) is perceived as a triggering element of human activity (LEONTIEV 2021). However, this movement, while seeking to meet a need that translates into the search for a satisfactory solution to a specific problem, generates other needs, which in turn may generate new needs. This movement that characterizes knowledge has been developed throughout human history, and science thus considered appears to us as a living organism impregnated with the human condition, with its strengths and weaknesses, and subordinated to the great needs of man in his struggle for understanding and liberation; it appears, in short, as a great chapter of social human life. (CARAÇA 1984, p. XIII - author's emphasis).
Thus, conceiving knowledge as a human construction allows for a change in the approach to scientific concepts in school, enabling students to experience aspects or conditions of objective reality in the classroom that allow them to recognize themselves as protagonists in the development of their own learning and to recognize themselves as subjects belonging to this reality, capable of interacting and intervening in it. In this sense, it is possible to “dispense with magical or mystical explanations characterized by religious or common sense” (CUNHA 2008, p. 4) and overcome the myths generated around sciences, especially regarding Mathematics.
There is a certain consensus in society that the learning and generalization of mathematical concepts is very difficult. The lack of reflection on this aspect, reinforced by a non-dialogical pedagogical practice based on the paradigm of repetition, gives life to one of the most detrimental myths to the development and understanding of Mathematics: the myth that learning Mathematics is for a few, that only some people have and will have the privilege of understanding its fundamentals. Generally, the concern lies in:
how to teach and how to learn mathematics, but we do not provide moments of reflection based on experiences and analyses of teaching activities through which students and teachers can think about the various worldviews that interfere with our way of conceiving mathematics. We do not speak of life from mathematical content and ignore the life that pulsates in the mathematical concepts we teach. It is forgotten that behind every logical mathematical representation, there is a history. There is life pulsating. There is the human. There is the movement of the word, the figure, and the number. (SOUSA 2004, p. 4-5).
From the category of work, the essence of human activity was sought, driven by the dialectical unity of praxis. Leontiev (2021) helps us understand that generalized human activity in terms of praxis can be categorized in the teaching context into two central activities: the teaching activity carried out by the teacher and the study or learning activity that is typical of the student.
Since both activities are oriented towards the same object, scientific concepts, in our case, mathematical concepts, it is necessary to observe that the relationship established with this object is different in the two activities. In the teaching activity, the teacher's apprehension of the concepts must help constitute their pedagogical intentionality, which will guide the pedagogical intervention.
Thus, to understand the central object of these two activities, that is, to understand how human knowledge is constituted throughout history, the PPTHC/UFLA uses the logical-historical dialectical unit as a methodology, which can consequently also be a methodology for understanding the movement of human thought, human activity in the process, and the constitution of scientific concepts.
2 The Organization of Teaching in Mathematics
The organization of teaching is the focus of the teacher's pedagogical activity to enable the development of psychic activity. This peculiar form of activity, in turn, is a product and a derivative of material life, of external life, which transforms into the activity of consciousness (LEONTIEV 2004; 2021).
Human psychic development, including higher psychic functions, occurs in the process of appropriating culture through interaction and communication with others, that is, it occurs through external (interpersonal) activity, which is established by historical-cultural conditioning, to then be internalized by the individual's activity regulated by consciousness. Under the mediation of language, there is the process of internalization in which signs are produced or appropriated in processes of signification (VIGOTSKI 2009). This signification can occur more intensely when the object of learning activity is historically and culturally situated.
According to Leontiev (2021), human activity is objective because it is always oriented towards an object. In the case of teaching and learning activities in Mathematics, the object is a concept that is intended to be developed, making a transition from empirical to theoretical thinking.
The teacher is engaged in pedagogical activity guided by a historical- cultural perspective when they seek to build an understanding of the internal structures of a concept to guide their intentionality in the development (and mobilization of mediation elements) of their teaching activity, which, when appropriated by the student, becomes a learning activity.
Research developed by the PPTHC research group (SANTOS 2018; PEREIRA 2021; TEIXEIRA 2022; SOUZA 2022) indicates that this appropriation by the student depends on the needs and motives generated by the intentionality and mediation elements mobilized in the pedagogical practice from the planned teaching activity.
In introducing the concept of activity, some of its elements were already presented, such as the ideas of necessity and motive. Second Leontiev (2021), these elements are added: tasks, actions, and operations. However, Davidov (1999) expands this understanding by adding a substantial element, desire. Necessity and desire form the basis upon which emotions are mobilized and can be understood as core elements of activity. Thus, these elements are reconfigured to consider desires, needs, emotions, tasks, actions, motives for actions, means used for actions, and strategies.

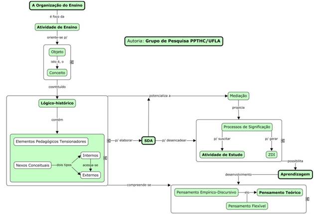
Source: PPTHC/UFLA research group
Figure 2 The organization of education from a historical-cultural perspective
The conceptual map in Figure 2 addresses how the PPTHC/UFLA research group has been appropriating constructs from dialectical historical materialism and cultural-historical activity theory to consider the organization of teaching, which in turn is the focus of the teacher's teaching activity (or in other words, the focus in the teacher's teaching activity is the organization of teaching). This activity is directed towards an object-the set of concepts specific to the area of study or the teacher's field of work.
In this sense, it becomes extremely relevant to consider how the teacher conceives the object of their teaching activity, that is, how the teacher conceives mathematical knowledge. Some questions are important for this understanding: What is mathematics? How is mathematics done? How to teach mathematics? These are central questions that need to be well addressed in the mathematics teacher training process because it is understood that the way the teacher conceives mathematics has direct implications on their teaching activity.
The aspects involved in these questions and in how a teacher conceives mathematics are closely related to the contrast between formal logic and dialectical logic highlighted by Kopnin (1978). Theoretical thinking strictly guided by formal logic, as is generally established in mathematics teacher training courses, hinders subjects from accessing the essence of the specific knowledge worked on in their training. Formal logic considers only the laws established after a long process of conceptual elaboration by humans. On the other hand, if knowledge is accessed through dialectical logic, one perceives the processes of signification established for thinking about the concept.
Dialectical logic's strength lies in its ability to relate the objectivity of the content of scientific concepts and theories with their mutual instability. Additionally, dialectics demonstrate that outside development, it is impossible to obtain objective truth. Contemporary science needs a logic that reveals the laws of knowledge as a process of understanding the object through thought (Kopnin, 1978, p. 82).
Therefore, for an effective appropriation of the object, it is necessary to reveal its essence. To achieve this, it is essential to consider the real historical process of the development of the object from its most mature form (as a starting and ending point) to then constitute the march of ideas by attempting to encompass it while studying all its aspects. What enables this movement to seek the essence of the object is dialectical logic, which demands that the object be taken in its development, in its "self-movement," in change (Kopnin, 1978).
Therefore, from a didactic point of view, the logical-historical knowledge of concepts is considered fundamental to guide teaching practice and develop learning:
as logic reflects not only the history of the object itself but also the history of its knowledge. Hence, the unity between the logical and the historical is a necessary premise for understanding the process of thought movement in the creation of scientific theory. Based on
dialectical knowledge of the historical and the logical, the problem of the correlation between individual and social thought is resolved; in their individual intellectual development, humans repeat in summarized form the entire history of human thought. The unity between the logical and the historical is an indispensable methodological premise in solving problems of interrelation between knowledge and the structure of the object and knowledge of the history of its development (Kopnin, 1978, p. 186)
By historical, it is understood as the process of elaboration and transformation of the object, the stages that comprise its emergence and development. Thus, thought constitutes itself through the reflection of the historical and “aims at reproducing the real historical process in all its objectivity, complexity, and contradiction” (Kopnin, 1978, p. 183). On the other hand, “the logical is the means through which thought performs this task (...) it is the reflection of the historical in theoretical form (...) it is the reproduction of the essence of the object and the history of its development in the system of abstractions” (Kopnin, 1978, p. 183). The implication of this is that the historical precedes the logical, as the logical is the product of the synthesis obtained as a reflection of the main periods of history.
By analyzing the history of sciences, it is perceived that mathematical concepts emerged and developed in different eras and were thought out by different social groups based on practical or cultural needs, or even due to human curiosity. Therefore, all concepts have a history, the history of their formation.
These concepts are not born ready, structured, and much less formalized. Behind the logical lies a historical development over which these concepts were concretized, thus forming the knowledge acquired by humanity up to that point.
Sousa (2004) states that it is not possible to separate the logical development from the historical development of a concept, as they evolve together and interdependently. This movement of elaboration of concepts through reasoning is called the logical-historical of the concept, and:
understanding the logical-historical of life means understanding the existing relationship between the mutability and immutability of things, the relativity between human thought and the reality of life, as well as understanding that both the logical and the historical of life are inserted in the universal law that is movement (Sousa, 2004, p. 52).
When perceiving this logical-historical development, it is possible to compare the appropriation of a concept to its movement of constituting itself theoretically. This sequence does not occur simply, as there emerges a path where discomforts, doubts, hesitations, uncertainties, and impasses can be found. This encourages a search for the development of concepts in response to needs or discomforts, thus providing new propositions about objective reality, causing the concepts to be (re)elaborated, structured, and adapted so that effective theoretical appropriation can be achieved.
In the logical-historical approach, the historical focus is understood as the process of the object's development where its (external and internal) connections are contained. According to Moretti (2007, p. 98), “the historical aspect understood in this way reveals essential elements for the knowledge of the object,” understanding that when human reasoning appropriates these elements, the organization of the logical is established. This pedagogical perception of knowledge enables a more effective approach to the subject with the concepts.
In this sense, efforts are made to generate these needs through what Lanner de Moura (2003) defines as tensioning pedagogical elements, remembering that interaction with the concept can generate new needs. By studying the logical-historical movement of the creation/development of a concept in the history of humanity/science/mathematics, efforts are made to identify its conceptual connections and the tensioning elements, as these are determining factors in establishing a subjective relationship between the subject and the object of the activity (the concept). These factors are reflected in the appropriation made by the authors involved in the production of this article, as well as the other members of the PPTHC/UFLA research group in Learning Trigger Situations (SDA) analogous or related to those situations that occurred in the logical-historical development process of the concept under study. According to Moura et al. (2010, p. 223), an SDA:
must contemplate the genesis of the concept, that is, its essence; it must make explicit the necessity that led humanity to construct the referred concept, how problems and human needs appeared in a certain activity, and how men elaborated solutions or syntheses in their logical-historical movement.
The concept is both a starting point and an endpoint of the activity and a mediating factor for the development of the students' theoretical thinking, starting from the empirical thinking built about the object.
These tensioning pedagogical elements can be in very specific historical contexts, sometimes difficult to delimit, but it is possible to identify situations and/or problems that guide human activity in the development of knowledge. As an example, one can mention: the problem of counting; the problem of measurement; the understanding of the idea of movement; the analysis of paradoxes; astronomy as a necessity or as something that raises necessities; theoretical problems such as those that present a need for logical compatibility, among others. Moreover, there is also one of the fundamental laws of dialectical historical materialism, frequently invoked by Caraça (1984), the negation of the negation - which consists of a pedagogical tensioning element derived from some inconsistency perceived in the process of formulating a concept, which allows the expansion of the concept through overcoming the presented inconsistency. For Caraça (1984, p. 38), it is a mental operation that creates generalizations, understood by the following stages: "1st - recognition of the existence of a difficulty; 2nd - determination of the critical point where this difficulty resides, a negation; 3rd - negation of this negation." That is, "a generalization always passes consequently through the weak point of a construction, and the mode of passage is the negation of the negation; everything lies in carefully determining and isolating this weak point" (CARAÇA, 1984, p. 18). According to Caraça (1984), there are also two fundamental principles to corroborate this process: the principle of extension and the principle of economy. The first principle, by which humans tend to "generalize and understand all acquisitions of their thought, regardless of the path by which these acquisitions are obtained, and to seek the greatest possible yield from these generalizations by methodically exploring all their consequences" (p. 10), is called the principle of extension. The second principle, which ensures that after the creation of a new numerical field, for example, the same operations already used in previous conceptual fields, operations, and existing properties, can be employed, is called the principle of economy. According to this latter principle, in the creation of a new numerical field, although some properties may need to be adapted, it is essential to "economize" concerning what has already been established.
In addition to identifying pedagogical tensioning elements and considering the principles established in the movement of concept creation, the logical-historical study of mathematical concepts aims to identify their conceptual connections. Conceptual connections constitute a set of concepts whose synthesis is the concept under study. In them, the most internal aspects of the concept are observed; it is the foundational support of the concepts that have been developed along a historical path and through a logical unfolding until reaching a formal definition.
Sousa (2004) classifies conceptual connections into external and internal. The author states that "external connections are still a language of communication of the concept presented in its formal state, but they do not necessarily denote its history" (SOUSA, 2004, p. 61).
The author warns that external connections "give little mobility to the subject to appropriate the concept" and that "teaching from external connections brings partial results to the student. The harms can be evidenced not only in the lack of subjectivity of the subject but also in the formation of theoretical thinking. Theoretical thinking generalizes the concept" (SOUSA, 2004, p. 62).
For Sousa (2004, p. 61), internal conceptual connections, or simply conceptual connections, substantiate the concepts because they "contain the logic, history, abstractions, and formalizations of human thought in the process of becoming human through knowledge." The internal connections of the concept enhance the development of learning more than the external connections.
Conceptual connections can be understood as the elements that constitute the network of ideas operating in the ways of thinking about a concept, which do not necessarily coincide with the different languages of the concept.
When analyzing a concept, one cannot imagine it only in the physical presence of the object, where the essence of the concept is not in being able to control the object, but rather in the conception of what it brings with it, the internal aspects inherent to the concept, that is, its conceptual connections.
By revisiting the conceptual map in Figure 2, it is observed that, so far, the aim has been to explain the theoretical constructs that allow understanding the object of teaching activity in its essence (mathematical concepts). From the logical-historical understanding of the object of teaching activity, elements are sought to constitute the pedagogical intentionality to guide the planning of pedagogical interventions developed within the scope of the research conducted by the PPTHC/UFLA research group, especially in the creation of learning situations that can trigger processes of meaning-making in an attempt to stimulate study activities and generate Zones of Proximal Development (ZPD). Thus, the focus of the research group is the development of students' thinking, that is, their higher psychic functions, which, for Vygotsky (2009), occurs from two main states: the actual (real) development and the potential development. Actual development is characterized by the subject's independence and is revealed in tasks that the individual performs without the assistance of a more capable person or other type of mediation. In turn, potential development describes the tasks that the child performs with an adult or a peer who has already appropriated the necessary concepts to complete the task. Therefore, there is a phase in which the child needs the help of another individual and another where they have (or have the possibility of having) autonomy over the task:
[...] we can affirm that, when we perform a task together with a child, an adolescent, or an adult, there is a possibility that, at some point in the future, they will do independently what they used to do with our help. In other words, what we used to do together will be on the verge of being done autonomously by them. Collaborative collective activity (with peers or other people) creates conditions for this possibility. (PRESTES, 2013, p. 299).
The distance between these two phases of development was described by Vygotsky as Zones of Proximal Development (ZPD), also referred to in some bibliographies as Zones of Immediate Development5 or Zones of Imminent Development6.
It is by relying on the concept of Zone Blijaichego Razvitia that Vygotsky states that it is necessary to study the child's possibilities and not what they already have or know (actual level), because by investigating what they do autonomously, we are studying the development of yesterday, what the child or person already has or knows. Therefore, he introduces the concept of Zone Blijaichego Razvitia, asserting that collaborative activity can create this zone, which sets in motion a series of internal developmental processes that are possible in the sphere of relationships with other people, but that, once they follow this path oriented towards the internal sense, they become the child's possession. This does not mean that Vygotsky sees development only as maturation or values only the child's endpoint. On the contrary, his development is a possibility, so it is unpredictable and not obligatory; once triggered, it can change direction and depends on multiple aspects. (PRESTES, 2013, p. 300)
That said, in school, it is the teacher who has the responsibility of creating Zones of Possibilities or ZPD, due to their role in the classroom. The possibility of creating the ZPD occurs through SDA, as these are situations intentionally designed to put the student in Study Activity. In view of this, it is considered that the teacher's activity must be intentionally directed towards creating the ZPD, and this can be seen as the active moment of concept apprehension by the students.
Therefore, understanding the logical-historical aspect of the object of activity enhances the pedagogical mediation that fosters the triggering of meaning- making processes, which in turn can stimulate the study activity and generate the ZPD; and these elements, in turn, enable learning that leads to the development of thinking. The development of thinking is understood within the logical-historical movement established in the constitution of concepts.
3. Final considerations: the movement of thought in the development of theoretical thinking
There is, therefore, the full development of human thought when one moves from empirical thinking to attempting to access theoretical thinking. Empirical thinking stems from experience in everyday relationships and presents a utilitarian characteristic of reality, often based on a provisional and improvised solution to problem situations in the immediate reality, that is, its assumptions are located in common sense. In this sense, Davidov (1988, p. 68) considers that "the formal logical scheme integrating the concept affects generalization and abstraction when formed only of extrinsic properties observable, sensorially given from singular objects."
On the other hand, the formation of theoretical thinking is associated with the appropriation of scientific knowledge, which is constructed in activities carried out within the historical process of constituting a concept, established by the historical-cultural needs of the civilizations from which they originate.
In the historical movement of scientific knowledge development, it is possible to understand the structure of theoretical thinking and the elements that constitute it, which are essential factors for guiding teacher intentionality when working with this perspective of learning.
School teaching should be oriented towards developing theoretical thinking in students, characterized by the mental reproduction of the multiple relationships that constitute a concept or object of learning.
Pedagogical practices restricted to the reproduction of empirical thinking, according to Davydov (1988), do not favor the development of theoretical thinking in students. The main consequence of this type of stance is the difficulty students have in understanding theoretical knowledge.
For Sousa (2004), some of the main difficulties presented by students regarding the understanding of certain concepts occur due to the gap between forms of thinking, that is, between empirical-discursive and theoretical thinking. Generally, this transition tends to occur abruptly, as concepts are presented in their final formulation, implicitly carrying an entire historical synthesis, and students struggle to understand what the teacher is teaching because they cannot perceive the connections that structure the concept and also because they still retain a form of thinking (empirical) contradictory to the construction of theoretical knowledge.
Kopnin (1978, p. 24) notes that "the passage from the empirical level to the theoretical is not a simple transfer of knowledge from everyday language to scientific language, but a change in content and form of knowledge," because, according to Davydov (1982, p. 154), "while empirical thinking compares, classifies, and catalogs objects and phenomena through abstractions of their external aspects, theoretical thinking reveals their laws of movement, in the process of analysis and synthesis of their relationships in the integral system."
In Sousa's (2004) understanding, one cannot consider only the formal parts of empirical-discursive and theoretical thoughts, but it is necessary to take into account the entire logical-historical development process of the concepts, the movement elaborated in the abstractions of this trajectory, in the dialectical process of becoming theoretical, since scientific knowledge has as one of its characteristics being provisional and the result of a social and historical convention.
REFERENCES
CARAÇA, Bento de Jesus. Conceitos Fundamentais da Matemática. 1º Edição. Lisboa: Livraria Sá da Costa Editora, 1984. [ Links ]
CUNHA, M. R. K. Estudo das elaborações dos professores sobre o conceito de medida em atividades de ensino. Campinas, SP: Tese (Doutorado), Faculdade de Educação da UNICAMP, 2008. Disponível em: Disponível em: http://repositorio.unicamp.br/bitstream/REPOSIP/251783/1/Cunha_MichelineRisc allahKanaanda_D.pdf. Acesso em: 23 de fevereiro 2024. [ Links ]
DAVYDOV, V.V. Tipos de generalización en la enseñanza. 2a. Reimpresión, Editorial Pueblo y Educación: Ciudad de La Havana, 1982. [ Links ]
DAVIDOV, Vasili V. La enseñanza escolar y el desarrollo psíquico. Prefácio. Moscu: Editorial Progreso, 1988. [ Links ]
DAVIDOV, Vasili V. A new approach to the interpretation of activity structure and content. In: CHAIKLIN, Seth, HEDEGAARD, Mariane, JENSEN, Uffe Jull (orgs.). Activity theory and social practice: cultural-historical approaches, 1999. [ Links ]
KOPNIN, P. V. A dialética como lógica e teoria do conhecimento. Trad. por Paulo Bezerra. Ed. Civilização Brasileira S.A., coleção Perspectivas do Homem, vol. 123, 1978. [ Links ]
LANNER DE MOURA, A.R. Movimento Conceitual em sala de aula. In: Anais da XI Conferência Interamericana de Educação Matemática. CIAEM, Blumenau/SC, 13-17 de julho de 2003. [ Links ]
LEONTIEV, A. N. O desenvolvimento do psiquismo. 2ª ed. São Paulo, SP: Centauro, 2004. [ Links ]
LEONTIEV, Alexis. Atividade. Consciência. Personalidade./ Aleksei N. Leontiev; tradução de Priscila Marques. Bauru, SP: Miraveja, 2021. [ Links ]
MORETTI, Vanessa Dias. Professores de Matemática em atividade de ensino: uma perspectiva histórico-cultural para a formação docente. São Paulo, SP: Tese (Doutorado), Faculdade de Educação da USP, 2007. Disponível em: Disponível em: https://www.teses.usp.br/teses/disponiveis/48/48134/tde-05102007- 153534/publico/TeseVanessaMoretti.pdf . Acesso em:03 dezembro de 2019. [ Links ]
MOURA, M. O. de et al. Atividade Orientadora de Ensino: unidade entre ensino e aprendizagem. Revista Diálogo Educacional, Pontifícia Universidade Católica do Paraná, PR, v. 10, n. 29, p. 205-229, jan./abr. 2010. Disponível em: Disponível em: https://www.redalyc.org/articulo.oa?id=189114444012 . Acesso em:29 fev. 2020. [ Links ]
PEREIRA, H. de F. V. O desenvolvimento do pensamento teórico de estudantes do quinto ano na aprendizagem dos números racionais e do conceito de medida. 2021. 142 p. Dissertação (Mestrado em Educação) - Universidade Federal de Lavras, Lavras, 2021. Disponível em: Disponível em: http://repositorio.ufla.br/handle/1/46942 . Acesso em:10 março 2024. [ Links ]
PRESTES, Z. A sociologia da infância e a teoria histórico-cultural: algumas considerações. Revista de Educação Pública, 2013. Disponível em: Disponível em: https://periodicoscientificos.ufmt.br/ojs/index.php/educacaopublica/article/view/916 . Acesso em: 15 dezembro 2020. [ Links ]
SANTOS, R. de S. O desenvolvimento do pensamento teórico no ensino da termodinâmica em situações desencadeadoras de aprendizagem. 2018. 232 p. Dissertação (Mestrado em Ensino de Física) - Universidade Federal de Lavras, Lavras, 2018. Disponível em: Disponível em: http://repositorio.ufla.br/handle/1/30890 . Acesso em:10 março 2024. [ Links ]
SOUSA, M. C. de. O Ensino de Álgebra numa Perspectiva Lógico-Histórica: um estudo das elaborações conceituais correlatas de professores do Ensino Fundamental. Campinas, SP: Tese (Doutorado), Faculdade de Educação da UNICAMP, 2004. Disponível em: Disponível em: http://repositorio.unicamp.br/jspui/handle/REPOSIP/25237 . Acesso em:04 set. 2019. [ Links ]
SOUZA, S. S. Relações com o saber matemático em um processo de formação compartilhada com professoras dos anos iniciais do ensino fundamental. 2022. 98p. Dissertação (Mestrado em Ensino de Ciências e Educação Matemática) - Universidade Federal de Lavras, Lavras, 2022. Disponível em: Disponível em: http://repositorio.ufla.br/handle/1/55377 . Acesso em:10 março 2024. [ Links ]
TEIXEIRA, Conrado Jensen. A organização do ensino de trigonometria a partir da essência do objeto de ensino. 2022. 128p. Dissertação (Mestrado em Ensino de Ciências e Educação Matemática) - Universidade Federal de Lavras, 2022. Disponível em: Disponível em: http://repositorio.ufla.br/handle/1/58232 . Acesso em: 10 março 2024. [ Links ]
VIGOTSKI, L. S. A Construção do Pensamento e da Linguagem. São Paulo: WMF Martins Fontes, 2009. [ Links ]
5 Expression used in indirect translations, from English to Portuguese, of Vygotsky's work. According to Prestes (2013), the word "proximal" is not an adequate translation, as it carries the meaning of the next stage of development.
Received: March 01, 2024; Accepted: April 01, 2024










texto em 




